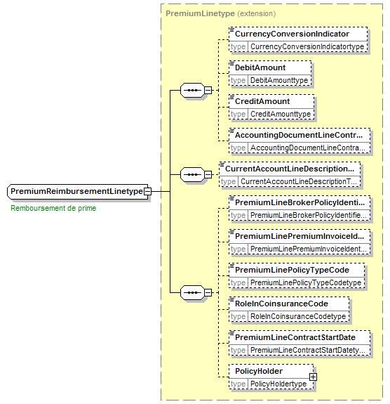
complexType PremiumReimbursementLinetype
diagram
namespace http://www.telebib2.org
type extension of PremiumLinetype
properties
base PremiumLinetype
children CurrencyConversionIndicator DebitAmount CreditAmount AccountingDocumentLineContractIdentifier CurrentAccountLineDescriptionText PremiumLineBrokerPolicyIdentifier PremiumLinePremiumInvoiceIdentifier PremiumLinePolicyTypeCode RoleInCoinsuranceCode PremiumLineContractStartDate PolicyHolder
used by
element CurrentAccounttype/PremiumReimbursementLine
annotation
appinfo
CurrentAc
appinfo
A statement line on the current account, referring to reimbursement (= pay back, repayment) of premium.
appinfo
(LIN+003)
documentation
Remboursement de prime
documentation
Terugbetaling van premie
documentation
Rückzahlung Prämie
documentation
Reimbursement of premium
documentation
Remboursement de prime et commission y relative.
documentation
Terugbetaling van premie en daarop betrekking hebbende commissielonen.
documentation
Current account line
source <xsd:complexType name="PremiumReimbursementLinetype">
 
<xsd:annotation>
   
<xsd:appinfo source="tb2View">CurrentAc</xsd:appinfo>
   
<xsd:appinfo source="tb2Semantics">A statement line on the current account, referring to reimbursement (= pay back, repayment) of premium.</xsd:appinfo>
   
<xsd:appinfo source="tb2Edifact">(LIN+003)</xsd:appinfo>
   
<xsd:documentation source="BusinessTerm" xml:lang="fr">Remboursement de prime</xsd:documentation>
   
<xsd:documentation source="BusinessTerm" xml:lang="nl">Terugbetaling van premie</xsd:documentation>
   
<xsd:documentation source="BusinessTerm" xml:lang="ge">Rückzahlung Prämie</xsd:documentation>
   
<xsd:documentation source="BusinessTerm" xml:lang="en">Reimbursement of premium</xsd:documentation>
   
<xsd:documentation source="BusinessDefinition" xml:lang="fr">Remboursement de prime et commission y relative.</xsd:documentation>
   
<xsd:documentation source="BusinessDefinition" xml:lang="nl">Terugbetaling van premie en daarop betrekking hebbende commissielonen.</xsd:documentation>
   
<xsd:documentation source="BusinessDefinition" xml:lang="en">Current account line</xsd:documentation>
 
</xsd:annotation>
 
<xsd:complexContent>
   
<xsd:extension base="PremiumLinetype"/>
 
</xsd:complexContent>
</xsd:complexType>


XML Schema documentation generated by
XMLSpy Schema Editor http://www.altova.com/xmlspy